More

    Ethereum’s Vitalik Buterin Proposes ‘Stealth Address’ System to Enhance Blockchain Privacy – Here’s How it Works


    Supply: Pixabay

    Ethereum creator Vitalik Buterin has proposed a brand new “stealth deal with” system for Ethereum that might dramatically enhance and simplify the workflow for attaining privateness for bizarre customers.

    In line with a weblog post printed by Buterin over the weekend and titled An incomplete information to stealth addresses, the proposed system would deliver the identical privateness properties as producing new addresses for every transaction somebody receives.

    The one distinction can be that this may occur with none work wanted for the receiver.

    Privateness stays a big problem on Ethereum

    Within the weblog submit, Buterin admitted that privateness – or the shortage thereof – is a big drawback for Ethereum customers, saying:

    “One of many largest remaining challenges within the Ethereum ecosystem is privateness. By default, something that goes onto a public blockchain is public […] In follow, utilizing your entire suite of Ethereum purposes includes making a good portion of your life public for anybody to see and analyze.”

    He added that bettering this example for customers is “well known” as an vital drawback that builders ought to work on.

    Secret spending keys and stealth meta-addresses

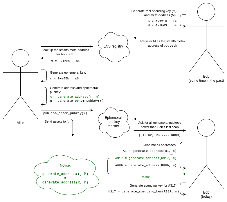
    Particularly, the system proposed by Buterin would work by having wallets generate so-called stealth meta-addresses for receiving funds utilizing a secret “spending key” that solely the receiving social gathering in a transaction has entry to. The stealth deal with is then shared with the sender, who should additionally publish a chunk of cryptographic information referred to as an ephemeral pubkey on-chain for the receiver to grasp that the deal with belongs to him.

    To allow the technology of each the key spending key and the general public stealth meta-address, Buterin proposed to make use of a system often called the Diffie-Hellman key exchange. In line with Buterin, this method is a foundational a part of fashionable cryptography, and would accomplish precisely what is required for stealth addresses to be carried out on Ethereum.

    The Ethereum founder went on to share an in depth illustration of the workflow with the brand new system:

    Supply: Vitalik.ca

    Zero-knowledge proofs

    In conclusion, the Ethereum creator admitted that stealth addresses do introduce “some longer-term usability issues,” together with issues round so-called “social restoration” of misplaced keys. He stated that these issues might be merely accepted for now, however made it clear {that a} extra lasting answer will seemingly rely “actually closely” on zero-knowledge (ZK) proofs.



    Source link

    Latest articles

    spot_imgspot_img

    Related articles

    spot_imgspot_img